By adding conversation intelligence to your voicemail services, you can access voicemail for better contextual transcriptions, to identify voicemail action items, aggregate your voicemails to identify trends, catch spam, tag or bookmark your voicemails, and even recommend and action other collaborative workflows, like emails or calendar entries.
Smarter voicemails
Voicemails are one of the most popular forms of asynchronous communication. But wading through them to find relevant information and acting on it is time-consuming in a modern work environment, and most voicemail services will only provide you with transcription services.
Adding conversation intelligence to your voicemails elevates them to a new level of sophistication — providing you with voicemail speech analytics, like contextually accurate transcriptions and understanding trends.
Conversation intelligence analytics lead to many useful and cool benefits; like saving you time because you don’t have to listen to every voicemail yourself, and surfacing action items and key information asynchronously or in real time. This leap in technology is available now and makes your voicemail system work harder and smarter for you.
You can add conversation intelligence and analytics to your voicemail using a conversation intelligence API platform like Symbl.ai, which provides contextual AI in real time.
Smart voicemail features and benefits with Symbl.ai
1. The most accurate transcriptions
Some voicemail service providers can already provide transcriptions, but they’re not very accurate or contextual. Symbl.ai’s contextual AI doesn’t just recognize the words, but actually understands their meaning in that specific context. This gives you a high level of accuracy, ensuring fewer mistakes and misunderstandings, and so provides a more professional business image.
2. Identifying voicemail action items
Having contextually understood and transcribed your voicemail, Symbl.ai can identify action items based on action phrases, insights, and entities. When an action item is identified it will be associated with a corresponding entity.
An entity is an organization, place, person, date, or number. Here’s a voicemail transcript example with the entities highlighted:
“Hi Neeraj, it’s Doug here. Let’s have a Zoom meeting on Friday at 10am to discuss the sales strategy”.
From this example voicemail, Symbl.ai will determine that the action item required is to schedule this Zoom meeting in the calendars of the people mentioned. You can then create a workflow to automatically create or suggest a meeting.
3. Aggregating voicemails to understand trends
Most businesses receive so many voicemails that the thought of getting an overview of the material and trying to track patterns by a human is too daunting. You can use a conversation intelligence API, like Symbl.ai, to aggregate all of the messages and analyze the overall context.
If, for example, you get 30 voicemail messages from one business or person in a month, Symbl.ai can identify these as a group and tell you which are the most important topics, what the customers are calling about, and/or overall trends in context. You can also use these tools to identify the sentiment (positive, negative, or neutral) of the messages.
4. Auto-identifying spam in voicemails
Symbl.ai offers a useful feature called Trackers that identifies context based on certain vocabulary or intents. You can process your voicemail with Symbl.ai and analyze it with a spam vocabulary dictionary, so you’ll know which ones to listen to and which to delete — saving you valuable time.
For example, if you want to avoid finance offers from banks and a voicemail includes, “XY bank has Z offer for you,” or “we can offer you finance,” then Symbl.ai can contextually understand the message and its intent. It doesn’t matter if the words in the voicemail aren’t the exact phrases or words you initially ran through the model to be identified because of Symbl.ai’s contextual understanding.
5. Bookmarking certain voicemails
Another way you can use Symbl.ai’s Trackers feature is to create custom tags or bookmarks in your voicemails. For example, you could ask Symbl.ai to tag promotional offers or voicemails with positive sentiments. As with identifying spam, you provide the Trackers feature with a predefined vocabulary or intent and Symbl.ai will intelligently search in context and categorize the data.
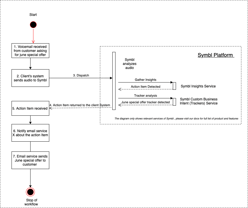
6. Recommend other collaboration workflows
Symbl.ai understands voicemail contextually so it can suggest follow-ups for you, like sending an email, to phone someone back, or to diarize a meeting. Based on what’s said in the voicemail you can trigger the email automatically.
For example, if a customer leaves a voicemail asking about a specific deal you’re offering, you can use the Symbl.ai API Trackers feature to create a workflow that sends an automatic reply to the customer with the right information. The workflow in this example would look like this:

Symbl.ai “How To”:
a) Process multiple voicemail recordings using Symbl.ai
Let’s imagine you have multiple voicemails containing publicly accessible URL’s of the voicemail recordings, then you can simply loop through these submitting each URL to be processed by Symbl.ai.
Here is a sample code snippet in Javascript. This loop will submit files to be processed with Symbl.ai and print a Conversation ID that corresponds to each file.
for (var i in urls) { var myHeaders = new Headers(); myHeaders.append("x-api-key", “Insert Symbl token here”); myHeaders.append("Content-Type", "application/json"); var raw = JSON.stringify({"url":JSON.stringify(urls[i]),"confidenceThreshold":0.6,"timezoneOffset":0}); var requestOptions = { method: 'POST', headers: myHeaders, body: raw, redirect: 'follow' }; fetch("https://api.symbl.ai/v1/process/audio/url?languageCode=en-US", requestOptions) .then(response => response.text()) .then(result => { console.log(result); console.log(urls[i]); }) .catch(error => console.log('error', error)); }
Note: The limit for concurrent requests that can be submitted for processing to Symbl.ai is 50 at the time of publication of this article. Please reach out to [email protected] to get it increased.
b) Get the corresponding voicemail analytics.
For each conversation ID created, you can use Symbl’s Conversation API to get the corresponding analytics i.e. action items, follow ups, questions, sentiment, etc.
For example, make this request to print all the action items corresponding to the conversation ID used:
var myHeaders = new Headers(); myHeaders.append("x-api-key", "Insert Symbl token here"); var requestOptions = { method: 'GET', headers: myHeaders, redirect: 'follow' }; fetch("https://api.symbl.ai/v1/conversations/Insert Conversation ID here/action-items", requestOptions) .then(response => response.text()) .then(result => console.log(result)) .catch(error => console.log('error', error));
c) Use telephony endpoints (SIP and PSTN) in Symbl.ai to get real time voicemail analytics.
In this example let’s walk through how you can get live transcription and insights events in a telephone call. You’ll need to provide a phone number, Symbl AppId, and AppSecret to get started. Also, you’ll need to download Symbl Node SDK. Once you run this, you will receive a call on the specified phone number and you should then see the live transcript and insights on your screen. Here’s the code:
const {sdk, SpeakerEvent} = require("symbl-node"); sdk.init({ // Your appId and appSecret https://platform.symbl.ai appId: 'your_appId', appSecret: 'your_appSecret' }).then(async () => { console.log('SDK initialized.'); try { const connection = await sdk.startEndpoint({ endpoint: { type: 'pstn', // when making a regular phone call // Replace this with a real phone number phoneNumber: '1XXXXXXXXXX' // include country code, example - 19998887777 } }); const {connectionId} = connection; console.log('Successfully connected. Connection Id: ', connectionId); // Subscribe to connection using connectionId. sdk.subscribeToConnection(connectionId, (data) => { const {type} = data; if (type === 'transcript_response') { const {payload} = data; // You get live transcription here!! process.stdout.write('Live: ' + payload && payload.content + '\r'); } else if (type === 'message_response') { const {messages} = data; // You get processed messages in the transcript here!!! Real-time but not live! 🙂 messages.forEach(message => { process.stdout.write('Message: ' + message.payload.content + '\n'); }); } else if (type === 'insight_response') { const {insights} = data; // See link here for more details on Insights // You get any insights here!!! insights.forEach(insight => { process.stdout.write(`Insight: ${insight.type} - ${insight.text} \n\n`); }); } }); // Stop call after 60 seconds to automatically. setTimeout(async () => { await sdk.stopEndpoint({connectionId}); console.log('Stopped the connection'); console.log('Conversation ID:', connection.conversationId); }, 60000); // Change the 60000 with higher value if you want this to continue for more time. } catch (e) { console.error(e); } }).catch(err => console.error('Error in SDK initialization.', err));
Learn more about how Symbl.ai can elevate your voicemails and make them work more intelligently for your business.
Additional reading:
- AI in Business VoIP Telephony – From IVR to Sales Coaching
- Build Your RingCentral Virtual Voicemail Assistant for Business — Part 1
- Voicemail – Easy Message Retrieval